L'installation et la mise en oeuvre de Sage HRM Portal se réalisent en plusieurs phases :
Des annexes techniques (messages d'erreurs, fichiers logs, etc...) pouvant répondre à vos questions sont présentées sur le portail https://oursageplace.com (Wiki Documentation produit).
L'application Sage HRM Portal nécessite l'installation et la configuration d'un serveur X3web sur lequel va être publiée l'application HRM et créé un pool de web services.
Les applications serveurs 'Sage HRM Portal' et serveur de 'web services' peuvent être hébergées sur un même serveur X3Web ou sur deux serveurs X3Web distincts.
La solution doit être visible dans le tiroir "Solutions" à gauche de l'écran. Dans le cas contraire, vous devez l'importer par le biais du bouton [Importer une solution].
Pour réaliser l'installation du serveur web, sélectionnez le serveur souhaité dans le tiroir "Serveur web" à gauche de l'écran.
Si le serveur n'apparaît pas dans la liste, cliquez sur le bouton [Nouveau] et remplissez les informations demandées. Cliquez ensuite sur [Suivant] pour accéder à la fenêtre de sélection du serveur.
Cliquez sur [Ok] pour revenir à l'écran de sélection du serveur.
Par défaut les utilisateurs accèdent à la page de login du portail en http non sécurisé. Lorsque le navigateur émet la requête de login vers le serveur X3, les données (code utilisateur/mot de passe) saisies par l’utilisateur ne sont pas encryptées et transitent en clair sur le réseau. Ce paragraphe explique comment :
Les fichiers certificats livrés en standard ne sont pas certifiés par une autorité de certification et ne sont donc pas reconnus par les navigateurs. Des pages sont alors affichées par les navigateurs et l’utilisateur doit accepter le certificat pour accéder à la page cible. Ces pages ne s’affichent pas si on a configuré X3WEB avec un certificat validé par une autorité de certification.
Le protocole https permet au visiteur de vérifier l'identité du site auquel il accède grâce à un certificat d'authentification. Il garantit la confidentialité et l'intégrité des données envoyées par l'utilisateur (notamment des informations entrées dans les formulaires) et reçues du serveur.
1 - Ouvrez le tiroir "Serveur web" puis cliquez sur le bouton [Configuration] pour obtenir l'écran de configuration de la configuration HTTPS.
2 - Vérifiez la connexion ssl (HTTPS) et activez-la si besoin en sélectionnant la valeur 'yes'.
3 - Renseignez la valeur du paramètre 'apacheport' définissant le port d'écoute du serveur http front-office présent dans toutes les requêtes http vers ce serveur.
4 - Renseignez la valeur du paramètre 'apacheportssl'.
Ce paragraphe explique comment configurer SSL sur le serveur X3WEB pour utiliser des certificats certifiés par une autorité de certification. Le fichier de configuration du protocole SSL du serveur Apache est généré lors de l'installation du serveur X3WEB.
- Path : WebTools\SOFTS\HTTPD\conf\extra\httpd-ssl.conf
- WebTools est le répertoire 'Tools' défini lors de l'installation du serveur X3WEB
Les emplacements des fichiers certificat (.crt) et clé privée (.key) sont les suivants.
- WebebTools\SOFTS\HTTPD\conf\server.crt
- WebTools\SOFTS\HTTPD\conf\server.key
Les fichiers 'server.crt' et 'server.key' livrés par défaut sont des fichiers de test livrés par Apache.
Le fichier 'server.crt' n'est pas certifié par une autorité de certification et n'est donc pas reconnu par les navigateurs.
Pour configurer correctement le protocole SSL il faut générer un fichier clé privée server.key et effectuer une demande de certificat (server.crt) auprès d'une autorité de certification. Il faut ensuite remplacer les fichiers existant en conservant le même nom.
Lorsqu'un serveur X3WEB est patché, les fichiers server.crt et server.key doivent être sauvegardés et recopiés après installation du patch.
Le paramétrage de la fiche Site est réalisé dans Sage HRM. Vous pouvez vous reporter au § correspondant de cette documentation.
1 - Dans le tiroir "Serveur web", sélectionnez le serveur sur lequel est publiée la solution puis choisissez la solution dans la partie droite de l'écran.
Si la solution n'est pas présente dans la liste, cliquez sur le bouton [Ajouter] puis sélectionnez la solution. Validez par le bouton [Ok].
2 - Dans la partie basse de l'écran, cochez et le ou les dossiers à publier.
Un pool de connexion est un ensemble de 'clients X3' connectés sur un même dossier. Ces clients sont utilisés pour exécuter les appels des web services (CALLIU) vers des sous programmes L4G.
Ouvrez la fonction "Visu licence" dans Sage HRM (VISULIC) et vérifiez que le nombre de licences de type 'Web services' est au moins égal au nombre de sessions de type 'Web services' à créer.
Champs
Alias : identifiant du pool de connexion. L'alias doit être saisi en lettres majuscules.
Taille du groupe : nombre de connexions X3 allouées pour ce pool. Le nombre de licences webservices doit être suffisant.
Taille initiale du groupe : nombre de connexions X3 ouvertes au démarrage du serveur X3WEB. La valeur doit être égale à celle de la taille du groupe.
Langue, Utilisateur X3, Mot de passe X3, Utilisateur Système, Mot de passe système : ces paramètres sont ceux de la fenêtre de connexion au dossier (FIchier/Configuration des applications). L'utilisateur X3 utilisé pour configurer le pool de web services doit être autorisé.
Connexion automatique : la valeur doit toujours être 'on' afin que le pool puisse démarrer lors du démarrage du serveur X3WEB.
Entrées réservées : la valeur doit toujours être 'on' afin que le pool puisse démarrer lors du démarrage du serveur X3WEB.
Un site "Safe X3 WAS" peut être paramétré par défaut afin d'éviter la saisie des paramètres (solution, dossier, site et langue) dans l'url du portail.
Exemple :
L'url http://host:port/xtend/pag correspondra à l'url http://host:port/xtend/page?SITE=PORTAIL&FLDR=CodeDossierHRM&SOL=CodeSolutionHRM
Dans la fenêtre de configuration du serveur web (bouton [Configuration]), renseignez le paramètre gensetup.deflang du Serveur xtend permettant la sélection de la langue par défaut des pages html. Cette langue est appliquée par défaut si aucun code langue n'est présent dans l'url.
Si aucun paramètre n'est précisé, la langue appliquée sera celle définie dans le paramètre console 'all.host.language'.
L'installation et le paramétrage de certains composants sont réalisés automatiquement par l'Assistant d'installation et mise à jour du portail.
Vous pouvez consulter le détail des actions réalisées par l'assistant dans l'annexe dédiée.
Ce paragraphe décrit la procédure de création et configuration du portail SHRMPORTAL dans le dossier de l’application HRM.
Pour effectuer cette opération, vous devez vous connecter sur le dossier de l’application HRM avec un compte administrateur.
Tous les salariés qui accèdent au portail doivent disposer d’un login X3 propre avec :
La fonction Création utilisateurs (CREUSR) permet la création d'utilisateurs en masse.
Ouvrez la fonction Gestion des abonnements (GESABA). Cet abonnement doit lancer la tâche 'AWRKSIG' (le code de l'abonnement est identique) avec une fréquence que nous recommandons toutes les cinq minutes sur les périodes d’utilisation du portail.
Ouvrez la console web : http://racine du serveur web/root/index.jsp
L'url d'accès direct au site doit être "http://hostX3Web:port/xtend/page?SOL=SOLUTION&FLDR=DOSSIER&SITE=SHRMPORTAL&LANG=FRA".
L'url simplifiée d'accès au portail est : http://host/port/shrmportal/CodeSolutionHRM/CodeDossier/SHRMPORTAL(/CodeLangue)
Pour effectuer cette opération vous devez vous connecter sur le dossier de l’application HRM avec un compte administrateur.
L’application Sage HRM Portal est une application web de type Ajax. Elle propose aux salariés de l’entreprise un ensemble de fonctions liées aux ressources humaines accessibles au travers d’un navigateur Web. L’application a été validée sur les navigateurs FireFox et Internet Explorer 8 et 9 mais fonctionne aussi avec Chrome et Opéra.
Sage HRM Portal permet de déporter une partie des fonctions RH auprès des salariés et des managers. Par exemple, les salariés peuvent gérer eux-mêmes la mise à jour de leurs données personnelles (changement d'état civil, naissance…), ainsi que les demandes de congés, les notes de frais... De leur côté, les managers valident ces demandes grâce aux Workflows et gagnent en visibilité en accédant aux plannings complets de leurs équipes…
L’accès aux fonctions nécessite au préalable une identification du salarié via la page de login. Les utilisateurs du portail sont gérés comme des utilisateurs Sage X3 (login, mot de passe..) mais ils ne disposent pas nécessairement des droits leur permettant de se connecter à l’application avec un client standard.
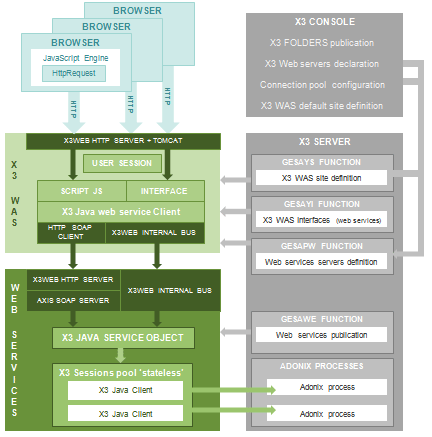
Les différents composants qui entrent en jeu dans l’application Sage HRM Portail sont les suivants :
Le navigateur Web charge et exécute l’application cliente Ajax. Cette application est constituée d’un ensemble de fichiers Html, JavaScript, Css et images.
L’application Sage HRM portail est développée en JavaScript et s’exécute dans le navigateur WEB. Cette application communique avec Sage HRM via l’appel de web services (requête http de type REST).
Comme toutes les applications Ajax, Sage HRM Portal utilise un cookie session pour identifier l’émetteur des requêtes http. Il est donc obligatoire d’autoriser au minimum les cookies de type session pour le site HRM Portal.
Le serveur http reçoit et traite les requêtes http en provenance du navigateur Web en les redirigeant vers l’application web Sage X3 WAS. La page de login utilise le mode sécurisé (https) pour encrypter les paramètres lors de l’appel du service de LOGIN. Les options HTTPS (all.apache.apacheportssl et all.apache.apacheportssl) doivent être activées dans les paramètres de la console.
Le portail est constitué des deux ‘Web applications’ suivantes.
L'application web serveur des web services publie les sous-programmes ou objets X3 comme des services accessibles aux applications tierces via le protocole SOAP. L’application Sage X3 WAS communique avec le back-office X3 exclusivement au travers de l’appel de web services.
L’application Sage HRM Portal fonctionne uniquement si les Services web sont opérationnels, c'est-à-dire s’ils ont été publiés et sont bien accessibles au travers d‘un ‘pool de web services’ qui pointe sur le dossier X3. Nous conseillons de tester le fonctionnement du serveur de web service indépendamment du portail avant toute mise en oeuvre de Sage HRM Portal.
Le serveur X3WEB héberge le serveur http et les applications web.
Dans ce cas, les applications ‘Sage X3 WAS’ et ‘Serveur de web services’ peuvent communiquer via un ‘Bus interne’ optimisé qui évite de passer par le protocole SOAP/HTTP (voir paramètre ‘Bus Interne’ du ‘Site X3 WAS’). Cette configuration est la plus simple à administrer. Elle est conseillée pour un usage du portail en Intranet (sur le LAN de l’entreprise).
1.4.2. Hébergement dans deux serveurs X3WEB
Dans cette configuration se trouve un serveur X3WEB ‘FrontOffice’ qui héberge l’application ‘Sage X3 WAS’ et un serveur X3WEB dédié à la publication des web services. Ces deux applications communiquent via HTPP/SOAP.
Cette configuration est recommandée pour un usage du portail en Extranet lorsque les utilisateurs accèdent au portail via Internet ou en dehors du LAN. Elle permet de ne pas exposer les services web directement sur Internet et optimise la communication entre le serveur de web services et le back-office X3. Il est conseillé d’installer le serveur X3WEB qui héberge l’application de web services sur le même réseau LAN que le serveur X3 qui est généralement plus stable qu’une communication de type WAN.



Chaque salarié connecté au portail dispose d’une session utilisateur Web gérée par le serveur X3WEB (Apache + TomCat + X3 WAS) mais ne dispose pas d’une session X3 (processus Adonix) dédiée. Il n’est en effet pas envisageable de créer autant de sessions X3 que de salariés de l’entreprise pour gérer la communication entre Sage HRM Portal et l’application Sage HRM.
La communication entre le portail et le serveur X3 est basé sur un ensemble de connexions X3 mutualisées pour tous les salariés. Cet ensemble de connexions est appelé ‘Pool de connexions’ ou ‘Pool de web services’. Il est constitué d’un certain nombre de clients X3 (paramétrable via la console) qui sont en attente d’exécution de traitements.
Lorsqu’un utilisateur invoque un service X3, par exemple une demande de soldes de congés :
1. Le navigateur web émet une requête (http) à destination du serveur X3 WAS (XTEND).
2. XTEND détermine le (les) service(s) X3 (sous-programme) à invoquer et s’adresse au serveur de web services pour les exécuter.
3. Le serveur de web services récupère les paramètres (JSON) et les transforme en paramètres X3 puis il s’adresse au ‘pool de connexions’ pour demander l’exécution du traitement. Pour effectuer la demande de traitement, le serveur empile la demande dans une pile de demandes (First In First Out – FIFO).
4. Le ‘pool de connexions’ lit la pile des demandes (peek) et cherche une connexion (client X3) libre pour la demande en attente.
5. Si une connexion est libre il la réserve pour exécuter le traitement X3 (CALLIU). Il libère la connexion et dépile la demande lorsque l’exécution du traitement est terminée.
Dans le cas du portail HRM, le serveur de web services fait un changement d’utilisateur avant exécution du traitement. Le loginX3/Mot de passe sont transformés en paramètre lors de l’appel du service par XTEND.
6. Si aucune connexion libre n’a été trouvée, la demande n’est pas dépilée et sera traitée lorsque qu’une connexion sera libérée.
Le dimensionnement du pool de connexions est déterminant pour obtenir des temps de réponse optimums. Il est très difficile d’estimer le nombre de connexions requises pour assurer une bonne fluidité dans la navigation du portail.
Les licences web service sont considérées comme des clients X3 à part entière. Il faut donc dimensionner (configurer) le(s) machine(s) qui héberge(nt) le serveur X3 et le serveur de base de données en conséquence. Pour optimiser les temps de réponse il est conseillé d’installer le serveur X3WEB et le serveur X3 sur le même LAN.
La charge désigne le nombre et les types d'utilisateurs, le périmètre fonctionnel déployé et le nombre de requêtes simultanées à traiter. La charge d’une application de type Portail RH Sage peut être calculée sur la base des paramètres suivants :
Parmi ces paramètres, le nombre d'utilisateurs simultanés actifs et le nombre de requêtes simultanées sont cruciaux pour déterminer les ressources requises (taille du pool de connexion) et le dimensionnement des machines à prévoir pour répondre à la charge.
Ouvrez la fonction Visu licence (VISULIC) et controlez le nombre d'utilisateurs dans le champs 'Web services'.
Sage HRM Portal est composé de :
Le site XTEND est un ensemble de fonctions X3 qui décrivent les éléments utilisées par l’application Web.
Le site par défaut a pour identifiant SHRMPORTAL. Pour que les modifications des fiches 'site' soient prises en compte, cliquez sur le bouton [Valider] qui génère un fichier XML à destination du serveur X3WEB.
4.1.1. Paramètres du site
La fonction Sites Web (GESAYS) permet de saisir les paramètres généraux et avancés du site.
4.1.2. Interfaces (Web services)
La fonction Interface (GESAYI) décrit toutes les interfaces (web services) entre le site (application web) et le back-office X3 Voir paragraphe web services ci-dessous.
4.1.3. Liste de valeurs
La fonction Liste de valeurs (GESAYC) décrit les listes de valeurs (menus, list-boxes, groupe de radio) utilisées par l’application portail et permet la personnalisation des libellés.
4.1.4. Validation
La fonction Validation site web (AYTFCYGEN) valide et génère le dictionnaire XTEND à destination du serveur X3WEB. Cette opération est conseillée après chaque modification des paramètres du site
4.1.5. Profils
La fonction Profils site Web (GESAYD) liste les profils utilisateurs de l’application portail (ADMIN, MANAGER, USER). L’administrateur doit créer un profil ‘Profil Safe X3 WAS’ par profil XTEND puis associer un ‘Profil Safe X3 WAS’ pour chaque utilisateur X3 du portail.
Un ensemble de fichiers html, javascripts, css, images, sont chargés par le navigateur web. Ils constituent l'application cliente Ajax Sage HRM Portal, qui est chargée et exécutée par le navigateur. Ces fichiers sont stockés dans le dossier SOLUTION/DossierX3/X_TEND/SITEX3WAS.
Par exemple : SOLUTION/dossiers/X3_PUB/DOSSIER/X_TEND/X_HTML/SITEX3WAS.
Tous les fichiers du projet HTML doivent avoir au minimum les permissions en en lecture pour le compte utilisé pour installer le serveur X3.
4.2.1. Chargement des fichiers
Le chargement de ces fichiers par le navigateur (url) transite par le serveur X3WEB (application
XTEND) qui joue le rôle de ‘Proxy’.
Le serveur XTEND décode l’url, identifie les Solution/Dossier/Site, lit le fichier X3 dans X3_PUB (url) et renvoie le contenu au navigateur.
Exemple d’url :
http://serveurweb:port/xtend/datarh/remote/SOLUTION/DOSSIER/X_TEND/X_HTML/RECETTE/_rh/images/x3doc.png
Tout serveur X3WEB sur lequel est publié le dossier de PAIE peut servir de ‘front-office web’ pour le portail.
Ouvrez la fonction Web services (GESAWE) pour publier le service.
Tous les web services de type ‘Sous programme’ doivent être déclarés auparavant dans la fonction Sous-programmes (GESASU).